Analyseur de protocole USB Beagle 480 Power Ultimate TP323610 High Speed + moniteur alim + trigger
Dont 0,07 € d'eco-participation déjà incluse dans le prix
Ce boîtier est un analyseur de protocole USB non intrusif High-Speed (480 MBps max.) avec moniteur d'alimentation et trigger permettant aux développeurs de "voir" et de comprendre ce qu'il "se passe" sur le bus USB. Prévoir délai d'approvisionnement 10 à 15 J env.
L' Analyseur USB Beagle 480 Power Ultimate est capable de capturer, d'afficher et de filtrer l'état du Bus USB et le trafic avec une résolution de 16,7 ns. Ce dernier est l'outil de débugage INDISPENSABLE pour tous les développeurs.
Grâce à son buffer intégré de 64 MB, le boîtier sera en mesure de capturer toutes les données sans perte (même avec un trafic de 480 Mbps sur le bus). De part son tarif extrêmement compétitif il est désormais possible que chaque développeur et que chaque ingénieur dispose de son propre analyseur sans qu'il est besoin de partager son matériel avec ses collaborateurs. Le gain de temps (et d'argent) est sans commune mesure avec le "Beagle USB 480 Power Ultimate Edition". Ce dernier est également tout indiqué pour les centres de recherches, les universités, les I.U.T, etc...

Outil de développement multi-plateformes
Avec le boîtier "Beagle™" vous disposez pour le même prix d'un module de développement capable de travailler indifféremment sous environnement (32 ou 64 bits) Windows™, Linux ou Mac OS X pour une flexibilité totale.
Exploitation avantageuse du bus USB
L'utilisation du bus USB apporte de nombreux avantages:
- Acquisition et transfert haute vitesse des données vers / depuis le PC (ceci permet d'effectuer d'analyser les communications très rapidement).
- Bus auto-alimenté (pas besoin d'alimentation externe)
![]()
Outil de développement sans compromis
Le boîtier "Beagle™" est livré avec des API complètes ne nécessitant aucun royalties pour être exploitées.

Logiciel "DATA CENTER"
Le boîtier "Beagle™" est également livré avec un puissant et convivial logiciel de commande appelé "Beagle™ Data Center". Ce dernier permet d'effectuer l’acquisition des données et l’affichage des paquets (en même temps que ces derniers apparaissent sur le bus) avec la gestion de filtres, de sauvegarde et d'exportation.

A ce titre la dernière version du logiciel "Data Center" dispose d'une multitude de nouvelles fonctions. Cliquez ici pour en savoir plus...
Description du boîtier "Beagle USB 480 Power - Ultimate Edition":

Le boîtier "Beagle™" est équipé d'un câble USB à une extrémité (destiné à être connecté au PC d'analyse) et de 2 connecteurs USB à l'autre extrémité (un pour recevoir le dispositif USB à analyser et l'autre pour recevoir le PC sur lequel est relié le dispositif USB).
Il est également possible sous certaines conditions de n'utiliser qu'un seul PC qui servira d'analyse et de "support" pour le périphérique USB.
Le "Beagle USB 480 Power Ultimate Edition" est totalement "transparent" et non intrusif sur le port USB afin d'analyser les communications d'un périphérique USB High-Speed.
2 modes d'acquisition:
Le "Beagle USB 480 Power Ultimate Edition" dispose de 2 modes de capture:
Mode "Temps réel": dans ce mode, les données sont acquises et affichées telles quelles arrivent en étant stockées sur le PC d'analyse (la quantité de données collectées ne dépend que de la capacité du PC d'analyse).
Mode "Retardé": ce mode peut être très utile lorsque le boîtier est sur le même bus hig-speed que la cible à analyser. Dans ces conditions la "Beagle USB 480 Ultimate Edition" consommera le moins possible de bande passante afin de ne pas générer de problème lorsque la ible opère au maximum de la bande passante.
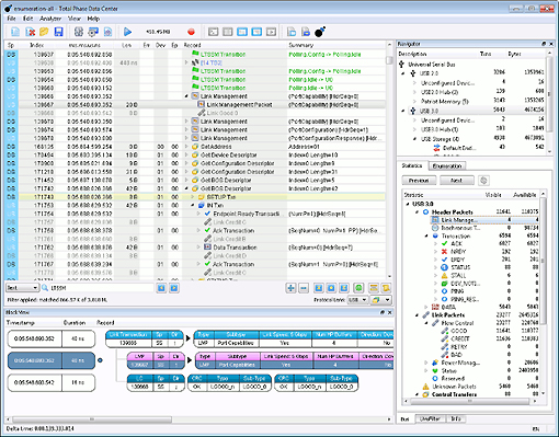
Détection Chirp USB Hig-Speed:
Le "Beagle USB 480 power Ultimate Edition" est capable de capturer et d'afficher des "patterns Chirp" de type K et J utilisés dans les négociations hig-Speed.
Détection automatique de vitesse, d'évènements et de signaux non désirés:
Le "Beagle USB 480 power Ultimate Edition" est capable de détecter efficacement la vitesse des données dont il fait l'acquisition. Il est également capable de détecter les évènements de type "Suspend" et "résume" ainsi que les signaux non désirés sur le bus.
Suppression "hardware" des packets:
Le "Beagle USB 480 Power Ultimate Edition" dispose d'un filtre "hardware" capable de supprimer certains packets afin de réduire la quantité de données capturées. Le filtre pourra ainsi par exemple supprimer les paires de packets vides tels que IN/NAK et PING/NAK.
Synchronisation "E/S":
Le "Beagle USB 480 Power Ultimate Edition" dispose de 4 entrées digitales destinées à capturer des évènements hardware additionnels en même temps que les données USB. Le boîtier dispose aussi de 4 sorties qui vous permettrons de synchroniser le boîtier avec des périphériques annexes (oscilloscopes ou analyseurs logiques par exemple).
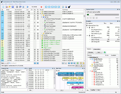
Description sommaire du logiciel "DATA CENTER":
Le logiciel de commande (Beagle™ Data Center) permet d'effectuer l’acquisition des données et l’affichage des paquets (en même temps que ces derniers apparaissent sur le bus). Il vous est aussi possible de visualiser individuellement les bits des signaux avec une résolution pouvant aller jusqu’à 16,7 ns. Le logiciel permet également l’application de "filtres" spécifiques sur le bus lors de la phase d’acquisition.
Ces filtres ne sont pas "destructifs" et peuvent être enlevés ou appliqués de nouveau sans perte des signaux acquis. De plus un système de navigation ergonomique vous permettra de vous repérer simplement et rapidement parmi les paquets de données acquis.
Une fonction de sauvegarde et d’exportation vous permettra d’enregistrer les données mémorisées sur le disque-dur du PC afin que vous puissiez les analyser ultérieurement. Ces données sont sauvegardées au format binaire. Il est également possible de sauvegarder une partie de ces dernières au format "texte". Les fonctionnalités du logiciel sont accessibles sous environnement Windows™ et Linux.
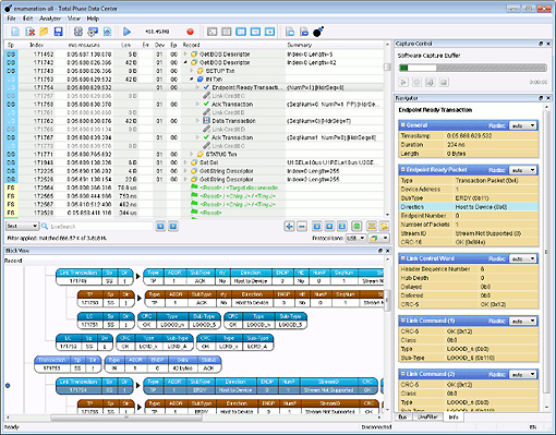
Décodage de classe USB":
Cette fonction extrêmement puissante permet d'afficher en temps réel les informations USB "brutes" (et donc par nature difficiles à interpréter) en informations plus explicites et immédiatement compréhensibles afin de faciliter et d'accélérer le repérage et l'analyse des transactions. Ainsi le "Beagle USB 480 Power Ultimate Edition" sera en mesure d'afficher en "clair" les évènements liés aux échanges USB périphériques AUDIO (V1.0 - V2.0), de périphériques de communication "CDC", d'opérations de mise à jour de Firmware (DFU), de Hub, de Class HID, de dispositifs de stockage de mémoire de masse, de network Control Model, d'imprimantes, de dispositifs vidéos (V1.0, V1.1), de PTP, de MDLM et bien d'autres à venir au cours des mises à jour du logiciel "Data Center".
Monitoring de l'alimentation:
Le "Beagle USB 480 Power Ultimate Edition" est également à même de représenter l'évolution de l'alimentation USB (tension et courant). L'affichage de ses informations est interactif et en corrélation avec les échanges bi-directionnel effectués sur le bus USB.
Puissantes fonctions Triggers:
Le "Beagle USB 480 Power Ultimate Edition" permet également de créer des fonctions de triggers sur un type de données, un type de packet, un type d'erreur ainsi que d'autres critères avec une gestion hardware du filtrage. Possibilité de gérer jusqu'à 8 états indépendants et 6 conditions pour des captures en USB 2.0. Mise à disposition de signaux d'E/S en vues d'une synchronisation avec un oscilloscope ou un analyseur logique externe.
Développez vos propres applications !
Bien que livré avec son logiciel dédié, il vous est également possible de développer vos propres application d'analyse en langage C/C++ grâce aux API livrées. Compatibles Windows™ et Linux, ces dernières sont utilisables librement sans licence, ni royalties.
Contenu du "pack de base":
- Boîtier "Beagle™ USB 480 Power Ultimate"
- 2 câbles de liaison USB
- Logiciels disponibles en libre téléchargement:
> Drivers USB pour Windows™
> Fichiers de configuration USB "Hot Plug" pour Linux
> Logiciel "Beagle DATA CENTER"
> Exemples, datasheets et documentations diverses
- Vidéo de présentation
- Datasheet du module